Interactive Wall

Mindfulness & Stress Relief Interactive Wall

Abstract black and white geometric design with looping patterns.

Project Overview

The Mindfulness & Stress Relief Interactive Wall is a concept digital installation designed to make stress relief accessible, immediate, and effortless in everyday communal environments — offices, university lounges, waiting areas, and public spaces. Mental health and stress management have become critical priorities in contemporary society, with workplace stress and academic anxiety affecting millions globally. Yet existing solutions — mobile wellness apps, private therapy, or dedicated wellness rooms — are either too demanding to set up, too private to access during a busy day, or simply not present where stress occurs.

The design followed the ISO 9241-210 Human-Centred Design framework throughout — from a literature review on digital mental health interventions and multisensory design, through to user personas, task scenarios, high-fidelity prototyping, and a detailed design rationale grounded in academic research.

The Problem

Stress is one of the most prevalent health challenges of modern life. Research confirms that workplace employees face chronic psychosocial risk factors — high job demands and low control — that contribute directly to cardiovascular disease and long-term health deterioration. University students face equally serious challenges, with depression and anxiety strongly linked to academic pressure and life stress.

Yet the environments where stress peaks most — offices, university libraries, waiting areas — offer almost no immediate, accessible relief. Mobile wellness apps exist, but they require prior download, account setup, and a level of motivation that is difficult to summon mid-crisis. Private wellness rooms are rarely available, and when they are, the social barrier of entering them stops most people from trying.

The result is a clear and unmet need: a zero-friction, evidence-based stress relief experience that meets users exactly where they are — no setup, no login, no effort — just immediate calm, available to anyone who needs it.

The Solution

The Mindfulness & Stress Relief Interactive Wall is a large-format, touchscreen digital installation designed to deliver immediate, evidence-based stress relief in communal spaces — with zero barriers to entry. No login, no app download, no prior experience required. A user simply approaches the wall, selects a session, and begins.

The wall offers four session types, each targeting a different stress scenario:

  • Quick Calm — A 3-minute guided breathing exercise for acute stress spikes between meetings or lectures

  • Focus Restore — A mindfulness session designed to combat cognitive fatigue and restore concentration

  • Deep Rest — A longer, deeper recovery session for users experiencing sustained exhaustion

  • Group Relax — A shared session that leverages social connection as a protective factor for mental wellbeing

Each session combines an animated breathing circle, nature-based visuals, and ambient soundscapes — a multisensory approach backed by research showing that natural visual and acoustic environments produce measurable stress recovery within minutes. Users can personalise their experience by selecting a visual theme, soundscape, and breathing pace before each session.

Research

The research phase combined an extensive review of academic literature across three interconnected fields to build a strong, evidence-based foundation for every design decision made in this project.

Literature Review

Workplace & Student Stress

Stress is not just a personal inconvenience — it is a documented public health challenge. Research confirms that employees across European workplaces face chronic psychosocial risk factors including high job demands and low control, contributing directly to cardiovascular disease and long-term health risks. University students face parallel challenges, with depression and anxiety strongly linked to academic pressure, life stress, and adjustment difficulties. Both groups share a common need: accessible, fast-acting relief that fits into their daily routine.

Digital & Mobile Mental Health Interventions

Mobile health applications have demonstrated significant effectiveness in reducing symptoms of stress, anxiety, and depression — particularly those implementing Cognitive Behavioural Therapy (CBT), mindfulness-based techniques, and guided relaxation exercises. Research shows that users who engage with CBT-based interventions for more than 24 days experience statistically significant reductions across all three measures. Crucially, higher user engagement and longer usage periods consistently produce greater symptom reduction — making ease of access and low friction essential design priorities.

Multisensory & Environmental Design for Stress Relief

Emerging research highlights the powerful role of multisensory environments in promoting stress recovery. A field experiment measuring both physiological and psychological responses found that visual and acoustic naturalness — nature imagery combined with quality soundscapes — produced measurable stress recovery within just three minutes of exposure. Separately, guided relaxation and imagery techniques were shown to effectively reduce work-related stress and musculoskeletal pain in occupational settings.

Implications for Design

These three bodies of research converged on a clear set of design principles that shaped every decision in this project:

  • Prioritise naturalistic visuals and soundscapes as the core therapeutic stimulus

  • Use CBT-aligned breathing exercises and guided imagery as the session framework

  • Remove every possible barrier to engagement — no login, no setup, instant access

  • Design for short, structured sessions that fit realistically into workplace and student routines

  • Support long-term habit formation through optional mood tracking and progress visibility

User Profile and Personas

Two personas were then developed to represent the two ends of this audience:

User Profile

The target audience for the Interactive Wall spans a wide range — anyone who experiences stress in a communal environment, from office workers to university students. Two primary user groups were identified through the research phase, informing a composite user profile before being refined into two distinct personas.

User Personas

Task Models

With the personas defined, task scenarios and models were created to map out exactly how each user would interact with the wall in a realistic, everyday situation — ensuring every screen and interaction served a genuine purpose.

Task Scenarios

Scenario 1 — Sarah: Quick Stress Relief Session

Sarah has just finished a stressful project meeting with tight deadlines. She feels her shoulders tensing and has 5 minutes before her next commitment. She walks over to the Interactive Wall in the office wellness room.

Scenario 2 — Noah: Study Break with Peer Engagement

Noah has been studying intensely in the university library for 3 hours preparing for a design presentation. He feels anxious and mentally fatigued. He notices the Interactive Wall and remembers a coursemate mentioning it. He decides to take a break and try a mindfulness session.

Task Scenario 1

Task Scenario 2

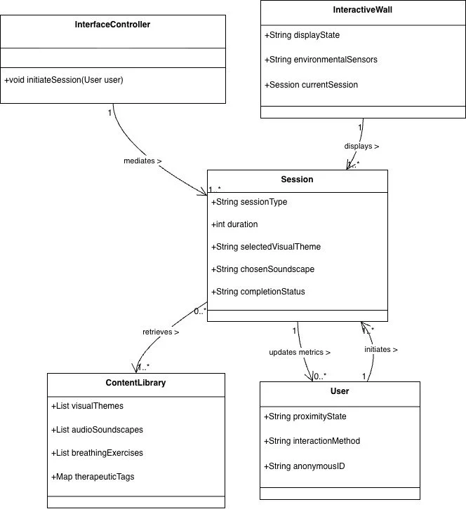
Conceptual Model

The conceptual model provides a structural blueprint of the Interactive Wall system — mapping the five core objects and defining how they interact with each other. It was developed before any screen design began, ensuring the architecture of the experience was logical and complete.

User Requirements

Before moving into design, all requirements were documented across three categories to ensure the final product was both user-centred and technically grounded.

Functional Requirements

The wall must provide four distinct session types — Quick Calm, Focus Restore, Deep Rest, and Group Relax — each targeting a different stress scenario and time availability. Most importantly, it must support instant activation without any login or registration, removing every barrier to engagement in a public or communal context. Content customisation is central to the experience: users can choose from at least three nature-based visual themes and adjust their soundscape and breathing pace before each session. All sessions are built around visual breathing animations synchronised with guided imagery exercises, keeping the experience immersive and therapeutically grounded.

Technical & Environmental Requirements

The wall must operate reliably in ambient temperatures between 10–30°C and maintain full display visibility under both direct and ambient lighting conditions. Audio output must function effectively against background noise levels of up to 70dB — typical of a busy office or university space — ensuring soundscapes remain audible and therapeutic without requiring users to strain. Bluetooth headphone pairing is supported for users who prefer a more private audio experience.

All interactive elements must meet WCAG 2.2 AA accessibility standards, maintaining a minimum contrast ratio of 4.5:1 and touch targets of at least 44×44mm to ensure the interface is usable for people with visual or motor impairments. Physical ergonomics are equally important — all controls and session cards are placed within the natural reach zone of waist to shoulder height, accommodating users of varying heights without requiring uncomfortable arm movements.

Usability Requirements

Design Process

With research, context of use, and requirements all established, the design phase progressed through two clear stages — from rough wireframes exploring layout and structure, to a fully realised high-fidelity prototype ready for evaluation.

Stage 1 — Wireframes (Lo-Fi)

Sketches were then translated into clean digital wireframes for all key screens. Each screen was designed with a clear, focused purpose

Stage 2 — High-Fidelity Design

The wireframes were brought to life with the full visual and interaction language of the wall — colour, typography, spacing, animation states, and component behaviours all defined and applied consistently across every screen. Two key cognitive principles guided every layout decision:

Hick's Law — The home screen intentionally offers only four session cards, each with a fixed duration and a one-line description, so users under stress are never confronted with a complex or overwhelming choice

Fitts' Law — All session cards and controls are large, clearly labelled, and positioned within the natural reach zone of the wall, making every interaction fast and physically comfortable

The result is a calm, low-friction journey from the welcome screen through session selection, customisation, the active breathing experience, and post-session mood logging — built entirely in Figma and validated against the user requirements defined earlier in the process.

Information Architecture

The IA groups all of the wall's content into four simple, clearly defined areas:

  • Home — Quick access to the four core session types (Quick Calm, Focus Restore, Deep Rest, Group Relax), keeping the first decision low-cognitive and immediately actionable

  • Personalisation — Collected before each session, this area gathers the user's choices for visual theme, soundscape, and breathing pace — keeping customisation contextual rather than buried in settings

  • Account & Progress — Available to registered users only, this area displays session history, mood tracking data, weekly goals, and personal stats — accessible on the wall after QR code login

  • System & Support — Global settings including accessibility options, volume, brightness, and language — available at any point without interrupting a session

User Flow — Quick Calm (Unregistered User)

Design System

Colour Palette

Effects & Icons

Components

Typography

Spacing Rules

Every design decision in the Interactive Wall was deliberately justified by academic research and human-centred design principles — not aesthetic preference alone. This section explains the reasoning behind the four most critical design areas.

Minimising Cognitive Load & Decision Effort

The home screen presents exactly four session cards — no more. Each card shows a fixed duration and a single-line description, so users who are already stressed never face a complex or overwhelming choice. This directly applies Hick's Law, which states that decision time increases as the number and complexity of choices grow. Similarly, all session cards and controls are large and positioned centrally within the natural reach zone of the wall, consistent with Fitts' Law — larger, closer targets can be selected more quickly and accurately than small, distant ones. Together, these two principles ensure the wall can be activated and a session started within seconds, even by a user in a heightened stress state.

Multisensory, Evidence-Based Relaxation

Each session pairs an animated breathing circle with nature-based visuals and ambient soundscapes — waves, forest ambience, or guided voice instructions. This multisensory approach is grounded in research showing that natural visual and acoustic environments produce measurable physiological and psychological stress recovery within just three minutes of exposure. The breathing exercises themselves are aligned with CBT-based and mindfulness techniques that have been consistently shown to reduce stress, anxiety, and depression when delivered digitally. The Active Session screen is deliberately stripped back to just the breathing circle, countdown timer, and minimal controls — eliminating all competing interface noise so users can focus entirely on the therapeutic stimulus.

Ergonomics, Accessibility & Inclusive Interaction

All interactive elements are placed within a comfortable waist-to-shoulder height reach zone, accommodating users of varying heights without requiring uncomfortable arm movements. The interface meets WCAG 2.2 AA accessibility standards throughout — maintaining minimum contrast ratios of 4.5:1 and touch targets of at least 44×44mm — ensuring the wall is usable for people with visual or motor impairments. Adjustable text size, high contrast mode, and language options reflect ISO 9241-210's emphasis on accommodating users' sensory and contextual constraints. This is particularly important in a mental health context, where interface overload and frustration can actively worsen the symptoms the wall is designed to relieve.

Emotional Design, Mood Tracking & Long-Term Use

The soft teal and periwinkle colour palette was chosen deliberately to make the system feel safe, approachable, and non-clinical. Research confirms that perceived ease of use and visual appeal are key predictors of whether users accept and continue engaging with wellness tools — sometimes more so than the specific therapeutic techniques themselves. Mood check-ins and personal stats tracking are included to give users a tangible sense of progress over time. Systematic reviews of mobile mood-monitoring apps report that regular mood tracking is linked to potential clinical benefits, while work on long-term engagement with mental health tools confirms that sustained use — not just first-time interaction — is what produces lasting benefit.

Design Rational

Reflections & Next Steps

The Interactive Wall project demonstrates that a rigorous, evidence-based human-centred design process produces solutions that are not just visually coherent but genuinely purposeful. By grounding every decision — from the four-session home screen to the teal colour palette — in academic research on stress, digital mental health interventions, and multisensory design, the project moved well beyond surface-level aesthetics into a design that is theoretically defensible and practically meaningful.

One of the most valuable outcomes of the process was the tension it revealed between simplicity and depth. Designing for users who are already stressed demands an almost ruthless commitment to low friction — every extra tap, every unnecessary choice, every moment of confusion is a barrier that could prevent someone from getting the help they need. At the same time, features like mood tracking and personalised stats are what transform a one-time interaction into a long-term habit. Balancing these two demands — immediate accessibility and sustained engagement — was the central design challenge of this project, and one that future iterations will continue to refine.

Short-Term Recommendations

Conduct moderated usability testing with real office workers and university students to evaluate interaction, engagement, and session effectiveness in context

Test the QR code registration flow across a range of mobile devices to ensure a seamless transition between wall and mobile

Carry out a full accessibility audit against WCAG 2.2 AA across all screens, interaction states, and lighting conditions

Long-Term Recommendations

Integrate personalised session recommendations based on previous usage patterns and mood history

Connect the wall with organisational wellbeing programmes — allowing employers or universities to configure sessions, track aggregate usage, and measure impact

Develop a companion mobile app for full history, customisation, and goal-setting beyond what is practical to display on the wall itself

Explore social and group features further — the Group Relax session has significant potential as a team wellbeing tool in workplace environments

“Amine have done a great job in very short period of time. All my preferences and ideas were put together in perfect way and beautiful website.”

Kateryna Sierova - Photographer

Young woman taking a mirror selfie in a room with beige curtains, a bed with blue and white bedding, a white dresser, and a staircase leading outside.
A young man smiling in front of a microphone with a colorful screen in the background.

“I am thrilled to share my experience working with an outstanding web designer Amine From the moment I engaged their services, I knew I was in capable hands. Their expertise in web design is unparalleled, and I could not be more pleased with the results.”

Sheikh Adiat - SMMA Agency

“Absolute pleasure working with Amine. Great communication, a driven developer and excellent service delivered consistently.”

Joshua Romao - Agency Owner

Green background with large initials 'JR' in dark green.

CONTACT US

CONTACT US

Have a design project in mind? Send me a message, and I’d be thrilled to discuss it with you! I’m excited about new challenges and look forward to connecting!